評論是亞馬遜買家的真實心聲,很多亞馬遜賣家會利用評論來調研市場。但在亞馬遜上一頁頁地翻產品評論太過麻煩,如何快速全面地查看產品的全部評論呢?
下面就來分享一個快速實用的好辦法。
使用選品工具能夠查看指定關鍵詞的市場差評及其TOP50高頻詞、變體屬性評論統計占比。
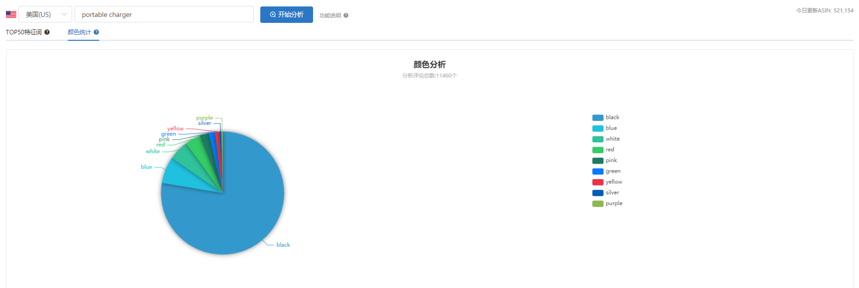
例:如上圖,選擇美國站點后,輸入關鍵詞portable charger,可以查看美國站portable charger整體市場差評、差評TOP50高頻詞、顏色評論占比餅圖。
也能同時查看單個或多個ASIN的整體評論、好/差評及其TOP50高頻詞、變體屬性評論統計占比。
舉例:輸入ASIN:B082S*****和B07T1*****,創建新的分析任務后,系統將會自動抓取兩個產品的市場評論并進行統計。幾分鐘后,賣家可以查看兩個產品的市場評論及其TOP50特征詞、顏色和尺寸的不同變體評論占比餅圖。
亞馬遜賣家使用這兩個功能可以做到:
1、調研產品市場:可以查看特定關鍵詞的市場差評TOP50高頻詞和所有差評,并從中獲得買家的精準需求和痛點。賣家可以借此選出受市場歡迎的產品,或者優化現有產品,提高產品出單的機率。
2、降低庫存堆積的風險:一般來說,某變體的購買人數越多,留下的評論也就越多。賣家可從該產品的評論結構性屬性占比餅圖中,分析哪個變體的銷量較高,合理備貨,降低庫存堆積的風險。
3、優化listing:亞馬遜賣家可以從指定關鍵詞的市場差評TOP50高頻詞中,快速鎖定多數消費者最想要的產品功能,并用其來優化listing,這會很好地吸引消費者進行購買。
評論分析的優勢
1、通過特定關鍵詞分析目標市場行情:從關鍵詞的市場差評TOP50高頻詞中,可以分析出市場中多數現有產品的不足,以及多數消費者的共同真實需求。選品工具的顏色統計和變體屬性評論統計,都直接抓取的產品評論中的結構性屬性(即買家購買的產品屬性),能夠較準確地反映不同變體的受歡迎程度。
2、可同時查看單個或多個產品的優劣勢:可同時查詢單個或多個ASIN的整體評論分析,或好評/差評的統計分析。賣家可從中分析得知產品的優勢和劣勢,從而深入掌握競品信息,或改進現有產品。
3、可根據星級查看相應的評論:如下圖所示,賣家可以通過選擇不同的星級,來篩選查看評論。所有評論都自帶翻譯,方便賣家快速查看。
以上就是關于如何快速查看產品評論的方法介紹。有任何問題都歡迎直接私信我!
(來源:亞馬遜運營張三)
以上內容屬作者個人觀點,不代表本站立場!本文經原作者授權轉載,轉載需經原作者授權同意。





